智昌集團工業大模型平臺名為“匠心工業大模型”,寓意“傳承工匠之道,匯聚智造之心”,以“AI全面提升人類智能、AI 全面賦能人類產業、AI全面服務人類生活”為建設目標。
總體建設架構為“一中心四平臺”。一中心是“新質生產力產業發展平臺”,以“算力平臺、算法平臺、數據資產平臺、 應用平臺”等四平臺為核心,面向工業領域關鍵共性價值場景,構建面向“研、供、產、銷、服、管”等六個方面的“設計大模型、供應大模型、生產大模型、銷售大模型、服務大模型、管理大模型”。
平臺產出解決方案、應用產品等成果,同時可以提供咨詢服務、人才培養、展示實訓等服務,為政府、制造企業、 行業協會、高校等提供服務;通過平臺運營與數據共享體系,以AI技術、模型與應用,賦能政府、行業與企業。
基于分布式工業互聯網體系工業垂直領域大模型。
深度融合“研、供、產、銷、服、管”等工業核心場景,貼 近工藝、場景和業務流程,價值導向,可靈活搭配任意主流通用大模型。
優質工業客戶孵化、大量工業數據訓練、復合工業場景驗證。
算力中心由云邊端三級算力組成,每級算力進一步分為三層,共同組成三級九層的新一代算力云網。
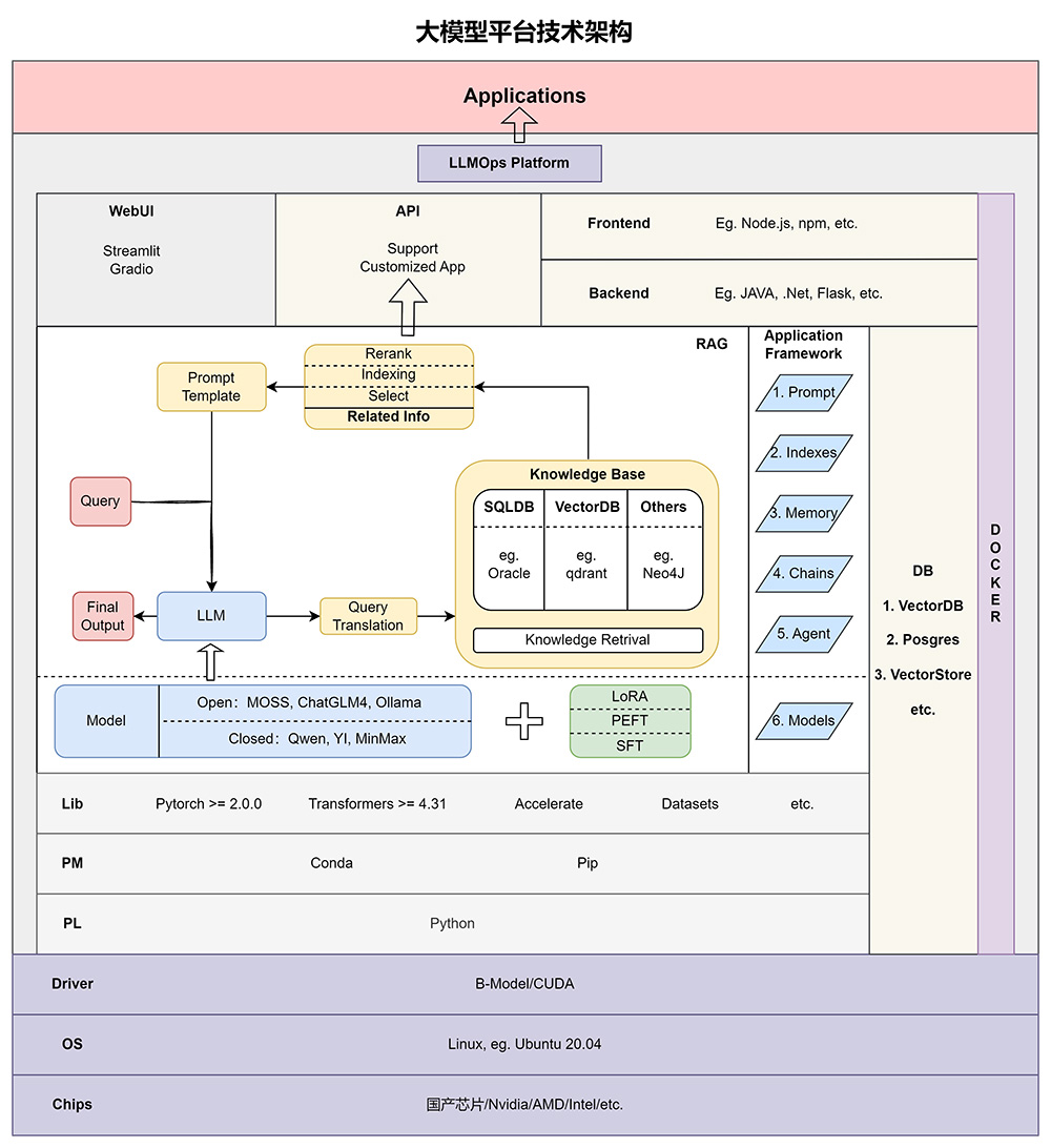
算法中心包括工業大模型算法底座、GenAI模型、判別式深度學習模型、機器學習模型。 工業大模型算法底座以復旦大學自主研發、具備完整知識產權的MOSS大模型為核心,結合開源社區各級別性能突出 的開源大模型共同組成。在各級別開源模型選型上,當前以Llama3.1-405B、Qwen2-72B系列、Qwen1.5-32B、 Qwen2/Llama3.1/ChatGLM等10B以下模型為核心(持續更新)。同時在保障企業數據安全的情況下,可以適當接 入Claude3、Gemini、ChatGLM、Kimi等性能領先的閉源商業模型。
企業數據資產中心旨在建立高質量、專業化數據集,基于開源數據集平臺、全球和國內的優秀實踐,依據特定行業 與企業實際需求,由企業數據中心與行業數據集共同組成。
應用中心以模型/MaaS為核心支撐,既可以通過低代碼、可拖拽等方式加速開發人員建立大模型/AI應用,又可以作 為應用的運維與管理平臺,全面支持LLMOps等任務。